반응형

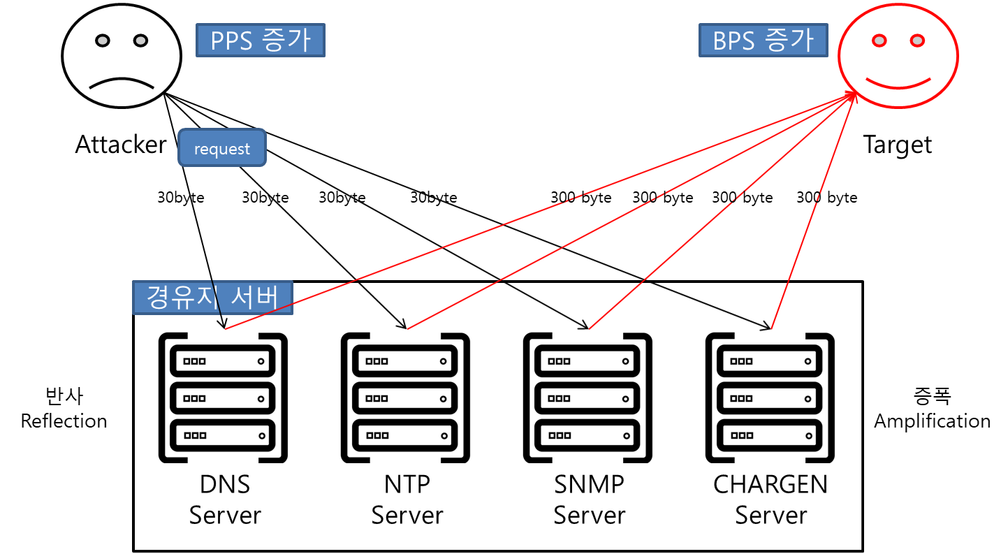
* DRDoS : 공격자가 출발지 IP를 Target의 IP로 위조(Spoofing), 다수의 반사 서버(Reflector)로 요청정보를 전송, Target은 반사 서버로부터, 다수의 응답을 받아 서비스 거부 상태가 되는 공격
* DRDoS 공격 유형
| 유형 | 설명 |
| UDP Protocol 이용 | - UDP 프로토콜을 사용하는 각종 서비스를 이용한 서버를, 반사서버로 이용 - 해당 응답을 공격 대상으로 향하도록 함 |
| TCP 3way-Handshake 이용 | - TCP 연결과정의 취약점을 이용, 위조된 주소로 SYN 요청을 반사서버로 전달 - 반사 서버에샤 SYN+ACK 응답을 공격 대상으로 응답 |
| ICMP Protocol 이용 | - Echo Request와 Echo Response를 이용 - 위조된 주소로 Echo Request를 반사 서버로 전달, Echo Response가 공격 대상으로 향함 |
* UDP DRDoS : UDP Protocol 기반의 서비스를 이용하여, 반사(Reflection)와 증폭(Amplification) 공격 형태로 나타나며, 출발지 IP를 Spoofing, UDP 기반 서버에 대규모 요청을 전송하여 반사 시도, 이때 반사된 응답은 증폭되어 공격 대상에게 전달됨
| UDP DRDoS 유형 | 설명 |
| DNS Amplification | - DNS 서버에 많은 양의 레코드 정보를 요구하는 DNS 질의 타입(ANY, TXT등)을 요청하여 공격 대상에게 대량의 트래픽(증폭)을 유발 |
| NTP Amplification | - NTP 서버에 최근 접속한 클라이언트 목록(monlist 명령)을 요청하여 대량의 응답 트래픽(증폭)을 유발 |
| SNMP Amplification | - SNMP agent에 MIB와 같은 정보를 대량 요청(GetBulkRequest)하여 공격 대상자에게 대량 트래픽을 유발 |
| CHARGEN Amplification | - CHARGEN 접속 시, 대량의 문자열을 전송하여 공격 대상자에게 대량 트래픽을 유발 |
* TCP DRDoS : 공격자는 출발지 IP를 공격 대상 IP로 Spoofing, 대량의 SYN 패킷을 반사서버로 전송, 반사 서버들은 공격 대상으로 SYN+ACK를 대량 전송하여 서비스 거부 상태 유발
* 일반 DoS와 DRDoS 차이점
| 차이점 | 설명 |
| 공격 근원지 파악의 어려움 | - 출발지 IP Spoofing 및 수많은 반사 서버를 경유하여 근원지 파악이 매우 어려움 |
| 좀비 PC 공격 트래픽 효율 증가 | - 반사 시도 후, 증폭되어 반환 ex) 반사 서버는 syn+ack 패킷에 대한 응답이 없을 경우, 일정 횟수 재전송을 수행 |
* DRDoS 대응 방안
| 대응 방안 | 내용 |
| Ingress Filtering | - ISP에서 위조 패킷이 망에 인입되지 않도록 직접 차단 |
| ICMP Protocol 차단 | - ICMP 악용 방지를 위해, 사용하지 않을 시, 해당 프로토콜 차단 |
| DNS 서버 점검 | - 공개용이 아닌, 내부 사용자용 DNS(Resolving) 서버라면, 내부 사용자 주소만 Recursive Query가 가능하도록 제한 - F/W, 네트워크 보안 장비 등을 통해 특정 Byte이상 DNS 질의에 대한 응답 차단 - 동일 IP에 대해 단위 초당 요청 개수 제한(Limit) 설정 |
| NTP 서버 점검 | - monlist 명령(NTP 서버에 최근 접속한 클라이언트 정보를 전송)을 해제 또는 NTP 설정 파일을 통해 해당 기능 비활성화 ex) ntpdc -c monlist <ntp 서버 주소> |
반응형
'Information Security > Hacking' 카테고리의 다른 글
| FTP (File Transfer Protocol) (0) | 2021.05.16 |
|---|---|
| HTTP (Hyper Text Transfer Protocol) (0) | 2021.05.12 |
| 포트 스캐닝 (Port Scanning) (2) | 2021.03.07 |
| 포맷 스트링 공격 (Format String Attack) (0) | 2021.03.05 |
| 레이스 컨디션 공격 (Race Condition Attack) (0) | 2021.03.05 |